Skip to content

dromara/hmily

Repository files navigation

Financial-level flexible distributed transaction solution

https://dromara.org/

English | 简体中文

gitee stars github forks github stars github contributors



Panorama of distributed transaction solutions


Features

  • high reliability :supports abnormal transaction rollback in distributed scenarios, and abnormal recovery over time to prevent transaction suspension

  • usability :provide zero-invasive Spring-Boot, Spring-Namespace to quickly integrate with business systems

  • high performance :decentralized design, fully integrated with business systems, naturally supporting cluster deployment

  • observability :metrics performance monitoring of multiple indicators, and admin management background UI display

  • various RPC : support Dubbo, SpringCloud, Motan, Sofa-rpc, brpc, tars and other well-known RPC frameworks

  • log storage : support mysql, oracle, mongodb, redis, zookeeper etc.

  • complex scene : support RPC nested call transaction


Necessary premise

  • must use JDK8+

  • TCC mode must use a RPC framework, such as: Dubbo, SpringCloud, Montan


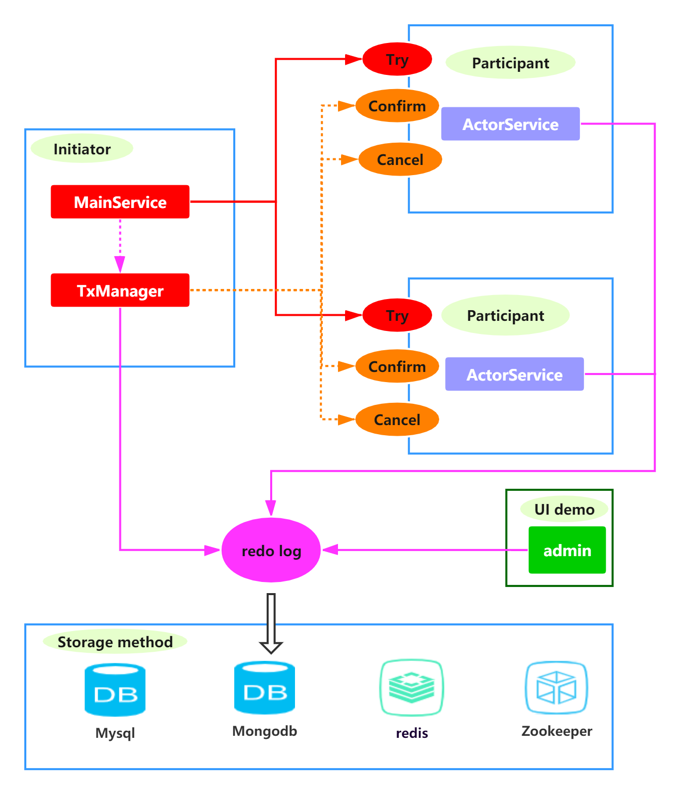
TCC mode

when using the TCC mode, users provide three methods: try, confirm, and cancel according to their business needs. And the confirm and cancel methods are implemented by themselves, and the framework is only responsible for calling them to achieve transaction consistency。


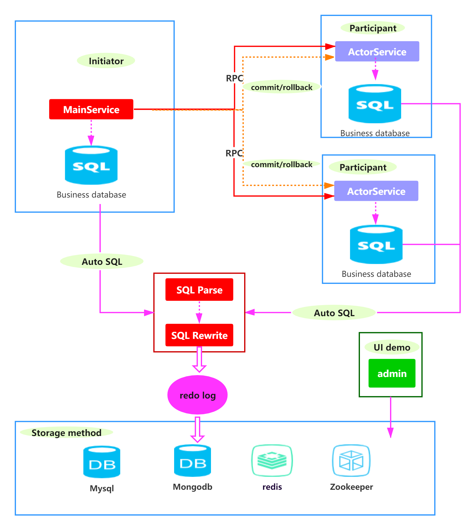
TAC mode

When the user uses the TAC mode, the user must use a relational database for business operations, and the framework will automatically generate a rollback SQL, When the business is abnormal, the rollback SQL will be executed to achieve transaction consistency。


Documentation

EN doc

CN doc

If you want to use it, you can refer to Quick Start

About Hmily

Hmily is a flexible distributed transaction solution that provides TCC and TAC modes。

It can be easily integrated by business with zero intrusion and rapid integration。

In terms of performance, log storage is asynchronous (optional) and asynchronous execution is used, without loss of business methods。

It was previously developed by me personally. At present, I have restarted at JD Digital. The future will be a distributed transaction solution for financial scenarios.。


Follow the trend

Stargazers over time


User wall

Support

Packages

No packages published

Contributors 38