This example demonstrates how to add VoltAgent observability to your existing Vercel AI applications with minimal code changes. Track AI calls, tool usage, and multi-agent workflows in the VoltAgent Developer Console.
git clone https://github.com/VoltAgent/vercel-ai-sdk-observability
cd vercel-ai-sdk-observability
npm installGet your VoltAgent API Keys:
- Sign up at https://console.voltagent.dev/
- Create an organization and project
- Copy your
VOLTAGENT_PUBLIC_KEYandVOLTAGENT_SECRET_KEY
Get your OpenAI API Key:
- Visit OpenAI Platform
- Create a new API key
Create a .env file and add your API keys:
# Create .env file
cp .env.example .envThen add your keys to the .env file:
# OpenAI API Key
OPENAI_API_KEY=your_openai_api_key_here
# VoltAgent Keys
VOLTAGENT_PUBLIC_KEY=your_voltagent_public_key_here
VOLTAGENT_SECRET_KEY=your_voltagent_secret_key_herenpm run devWhen you run npm run dev, you'll see an interactive menu:
π¬ VoltAgent Progressive Learning Demo
Learn how to integrate VoltAgent observability step-by-step
π VoltAgent + Vercel AI SDK Progressive Examples
Learn step-by-step how to add observability:
1. Basic Telemetry (minimal setup)
2. With Tools (see tool tracking)
3. With Metadata (agent identification)
4. More Metadata (user tracking & tags)
5. Multi-Agent (parent-child relationships)
6. Run All Examples
9. Exit
Which example would you like to run? (1-6, 9):
Each example builds on the previous one, showing you how to progressively enhance your AI applications with VoltAgent observability.
This example shows the progressive enhancement approach to adding observability:
const result = await generateText({
model: openai("gpt-4o-mini"),
prompt: "Hello, how are you?",
experimental_telemetry: {
isEnabled: true, // That's it!
},
});const result = await generateText({
model: openai("gpt-4o-mini"),
prompt: "What's the weather like in Tokyo?",
tools: {
weather: {
description: "Get the weather in a location",
parameters: z.object({
location: z.string().describe("The location to get the weather for"),
}),
execute: async ({ location }) => {
// Your tool logic here
return { location, temperature: 22 };
},
},
},
experimental_telemetry: {
isEnabled: true, // Tools tracked automatically
},
});const result = await generateText({
model: openai("gpt-4o-mini"),
prompt: "What's the weather like in Paris?",
tools: { /* ... */ },
experimental_telemetry: {
isEnabled: true,
metadata: {
agentId: "weather-assistant", // β¨ Named agent
instructions: "You are a helpful weather assistant",
},
},
});const result = await generateText({
model: openai("gpt-4o-mini"),
prompt: "What's the weather like in Berlin?",
tools: { /* ... */ },
experimental_telemetry: {
isEnabled: true,
metadata: {
agentId: "weather-assistant",
instructions: "You are a helpful weather assistant",
userId: "demo-user", // π User tracking
conversationId: "weather-chat", // π¬ Conversation grouping
tags: ["weather", "demo", "production"], // π·οΈ Categories
},
},
});// Parent Agent
const { text: plan } = await generateText({
model: openai("gpt-4o-mini"),
prompt: "Create a plan for organizing a team meeting",
experimental_telemetry: {
isEnabled: true,
metadata: {
agentId: "planning-agent",
userId: "team-lead",
conversationId: "meeting-organization",
},
},
});
// Child Agent
const { text: execution } = await generateText({
model: openai("gpt-4o-mini"),
prompt: `Execute this plan: ${plan}`,
experimental_telemetry: {
isEnabled: true,
metadata: {
agentId: "execution-agent",
parentAgentId: "planning-agent", // π Parent relationship
userId: "team-lead",
conversationId: "meeting-organization",
},
},
});-
Get VoltAgent API Keys:
- Sign up at console.voltagent.dev
- Create an organization and project
- Copy your
VOLTAGENT_PUBLIC_KEYandVOLTAGENT_SECRET_KEY
-
Set Environment Variables:
cp .env.example .env.local # Add your keys to .env.local -
Install and Run:
npm install npm run dev
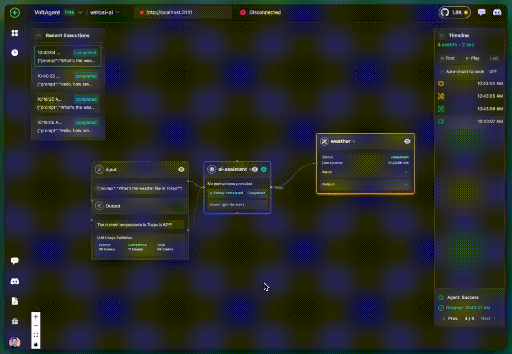
- π― AI Call Tracking: Every Vercel AI SDK call tracked automatically
- π§ Tool Usage Visibility: See tool calls, inputs, outputs, and execution time
- π€ User Analytics: Track AI usage by user and conversation
- π Multi-Agent Support: Parent-child relationships and event propagation
- π Rich Metadata: Custom tags, instructions, and business context
- π Performance Insights: Execution times, token usage, and costs
- π Debugging: Detailed traces for troubleshooting AI workflows
const result = await generateText({
model: openai("gpt-4o-mini"),
prompt: "Hello world",
+ experimental_telemetry: { isEnabled: true }
});Start with basic tracking, add more metadata as needed:
isEnabled: trueβ Basic tracking+ agentIdβ Agent identification+ userIdβ User analytics+ conversationIdβ Conversation grouping+ parentAgentIdβ Multi-agent workflows
All examples include production best practices:
- Error handling
- Environment variables
- Graceful shutdown
- Performance optimization
π Complete Vercel AI SDK Integration Guide
The full documentation includes:
- Detailed setup instructions
- Complete metadata reference
- Best practices for production
- Error handling patterns
- Advanced multi-agent examples




